-
Fototrend
Xiaomi Redmi Note 5 Global ( kódnév: whyred ) topic
Új hozzászólás Aktív témák
-
-
vicces
addikt
párat telepitettem, de sztem nem jó a rom sem amit linkeltél.
tényleg nincs valami gyári visszaállitó mint anno volt a sony-khoz, meg a samsungokhoz. a youtube is csak indiai videókkal van tele a témában. az alattuk lévő linkek meg már elavultak.
-
vicces
addikt
válasz
banda1981
#25937
üzenetére
gondolom ezt a romot ki kell csomagolni? már csak azt kéne elérnem, hogy lássa a flashpro a telót.
találtam még egy unlocker progit, az látja is, szóval valami azért van, de bootloader nyitás nem megy hibát dob, mert ahogy olvasom kéne még a telefonban is matatni hozzá, de az most nem megy ugyebár. erre lenne a miflashpro, de az meg meg sem nyikkan a telefonnal.
a kínai flashelő alkalmazás sem moccant. -
-
vicces
addikt
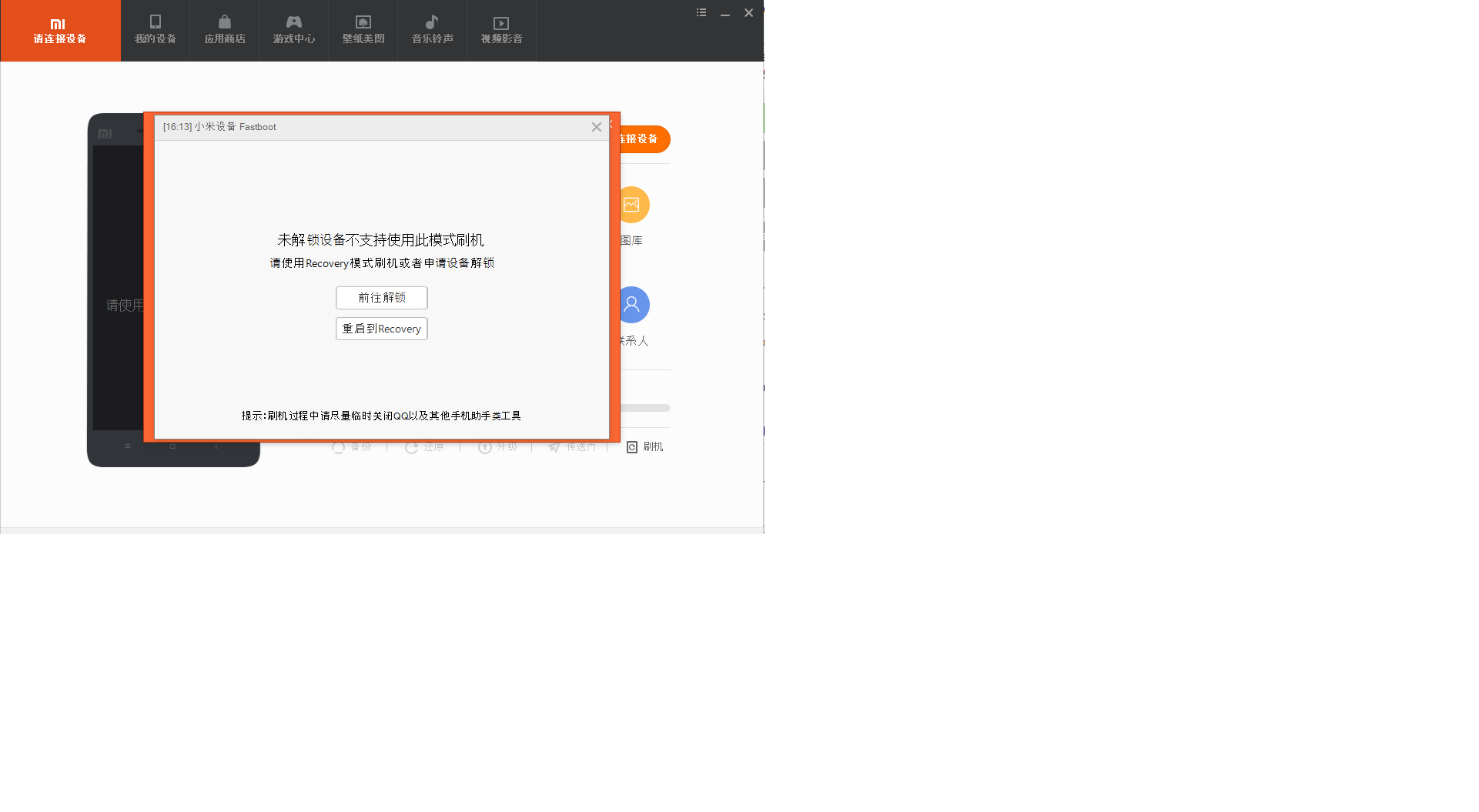
sziasztok!
valami lett a telefonommal. mikor előszedtem a zsebemből ki volt kapcsolva. nem is tudtam már bekapcsolni.
fel+powerre csak a powered by android jön be és az is marad. nem megy tovább a miui feliratra és el sem indul.
a le + powerre meg egy usánkás, vöröscsillagos nyúl fastboot felirattal de innen egy idő után kikapcsol.
dobjam a kukába vagy van valami kábeles megoldás, hogy továbbhasználjam a telefont??

-
vicces
addikt
Pont úgy van ahogy írod, nálam is csak a 2,4-es szignál látszódik
-
vicces
addikt
Nekem sem jön elő akármit csinálok. De nálam még disable/enable popup sincs
-
vicces
addikt
Kizárásos alapon marad így letiltva. Egyébként nem lakom be mégegyszer a telefont. Marad így. Elég jól megy rajta minden a frissítés után

-
vicces
addikt
válasz
KurtCobain
#19555
üzenetére
na közben nem lettem okosabb. megtaláltam a gépemen a platform-tools-t. ezzel csináltam még szeptemberben.
most kikerestem az alkalmazás nevét az app-infoban és beirtam adb parancsba:adb shell pm uninstall -k --user 0 com.mi.globalbrowser
erre hibát kapok failure -1000
próbálom a te ajánlásod is, de azzal sem megy. ott csak a listából tudok választani legfölül az applitából a browser eltávolitás szintén hibát ad, mert szerintem nem is azt a app linket küldi. -
vicces
addikt
válasz
FragMaster
#25861
üzenetére
én is pont most raktam fel. amikor akartam akkor láttam, hogy 25%-on van az akksim a nap után. ugyhogy tölteni kellett kicsit. elég lassan ment az egész. a miui felirat is a végén az első indulásnál jó sokáig kint volt. még nem csináltam resetet, mert van banki appom és a podcastjeim is elvesznének. egyelőre maradok igy, aztán majd meglátom. kicsit szebb lett. reklámok nincsenek még. gördülékenység hasonló mint volt. viszont visszakerült a miui webböngésző amit lehet leirtani. csak tudnám hogy kell már! anno usb-kábellel és parancssorral csináltam
-
vicces
addikt
Én is félek tőle, de biztos nem fogom bírni megállni, hogy ne tegyem fel. És én sztem nyomok is egy nagy resetet is a frissítés után. Azutánra meg google feldobott egy leírást [link] reklámok eltiltásra. Azt hiszem nem fogok unatkozni
-
vicces
addikt
Na már nekem is adja
11.0.5-re. majd otthon letöltöm később. -
vicces
addikt
válasz
Tompika777
#25752
üzenetére
Nekem ez a verzió már kb 1 hónapja fent van, de én akkor indiára raktam át a régiót és felraktam.
Ezt a nézetet, hogy állitjátok be. Nekem teljesen másképp írja ki a tulajdonságokat
-
vicces
addikt
válasz
Narxis
#25697
üzenetére
néha le szoktam nyomnia a miui-s boostert; memory meg cach cleaner-t, de azon kívül, hogy néhány appot resetel és ujra be kell jelentkeznem és beállitgatni más hatást nem tapasztaltam.
feactory resetet nem akarok, mert szinte mindig van adatveszés. akkor inkább kínlódok.
-
vicces
addikt
válasz
Criminal017
#25690
üzenetére
na kíváncsi leszek, mennyire fog lehalni a teló tőle. nekem indiai régióvel mentek fel a legutolsó frissítések, de egyre inkább azt mondom, hogy már kezdi elveszíteni a kontrollt. sokszor várnom kell a telefonra. persze még mindig okés, de egyátalán nem ilyen volt amikor megvettem.
-
vicces
addikt
válasz
Narxis
#16076
üzenetére
nekem is ilyen van, full fekete / vagy szürke - nem tudom mi is volt official a szine/. kb 3 vagy 4 hónap után szedtem le és alig volt benne dzsuva. bár nekem általában asztalon és műszerfalon van. zsebben alig.
ugy kell leszedni az alsó-felső részeket, hogy a középső részt a klipsz résznél elhúzzátok mondjuk körömmel oldalra és akkor nem kopit a pöcök ami beakad.
és azt néztem, hogy a középső rész is megmarad egymagában ha esetleg kuka lenne a 2 lezáró felső rész. és kinézetre sem vészes, de ez egyéni szoc-problem, hogy kinek mi tetszik/nem tetszik.ütéstől biztos nem véd, és olyan bevonat van nekem rajta mint anno volt a vw/audi ajtóbehúzókon, amik idővel undoritóan koptak le. ez nem kopik úgy le, gondolom jobb volt a csíkszemú kémikus a műanyagüzemben, mint anno ingolstadtban

-
vicces
addikt
válasz
Viktor0610
#14656
üzenetére
és a menüben hol van ez a funkció, mert én nem találom. svájcra van a régió állitva, igy már jön néha-néha reklám viszont az időjárás app követi a poziciómat.

-
vicces
addikt
válasz
Trailblazer
#13358
üzenetére
pedig már én is felmásoltam a telóra, de inkább mégsem installálom. nincs ez még kész, nem hiába lett visszavonva! majd ha jön ota-n, beizzitom én is. fizetetlen bétateszter meg nem leszek.
-
-
-
vicces
addikt
válasz
schawo
#12699
üzenetére
nekem meg pont az a bajom, hogy egy idő után nem kapom meg az emaileket, csak ha kézzel ráfrissitek. most igy szépen lemaradtam pénteken az eheti tervről és igazából extra be kéne mennem a szabadnapomon..
az akkukimélőben az alkalmazásoknál beállitottam, hogy a gmail ne kimélje az akkut. na majd meglátom hogy alakul. de pl a whatsup nincs a listában de mindig megjönnek az üzik. bár lehet azok azért mert gyakorlatilag egész nap fut és nem lövi ki a telefon, mivel ujraindul a lejárati ideje.
jah, teljesen gyári, utolsó frissités van fent. -
vicces
addikt
válasz
B2man2
#12591
üzenetére
tegnapelött nekem is volt ilyen fagyás. megis lepődtem rajta. nyomtam egy restartot. egyébként én régen más telefonokkal romolgattam, de az csak olyan fából vaskarika. a gyári rendszer mindig a legjobb. mégiscsak többet tesztelik mint az önjelölt programozó kontárok otthon szétcincált szoftvereit.
-
vicces
addikt
válasz
DroiDMester
#11974
üzenetére
nekem is ilyen van, de a full fekete verzió és marha jól néz ki! egyátalán nem gagyi hatású. már esett is kicsit vele és nem lett baj, de abban nem kételkedek, hogy nagy zakónál nem véd semmit.
-
vicces
addikt
ma megjött kinából majd 2 hét alatt a 360 fokos tokom. üveggel együtt, 3,29€ -ért

nagyon jó a tok, kiváncsi leszek meddig fogja a "luxus gumirozás" birni rajta. linket nem tudok adni, mert az eladó el is távolitotta a hirdetést... -
vicces
addikt
Tegnap töltöttem a wc 3.0-as töltőmmel is a telót. A tokot rajtafelejtettem. Kisebb arammal töltött, mint a Samsung gyorstöltő. Gondolom a hőmérséklet miatt leszabályzott. Max 37-38 fok volt a hatlap. Szerintem ettől sok baja nem lesz az akksinak. Lehet tölteni akárhogy az elektronika úgyis megoldja hogy ne legyen baj

-
vicces
addikt
hát igen
erről is megy a diskurzus pár napja már - és nem csak a romolgatásról
.wikipedia szerint qc 4.0-es, de máshol én csak qc 3.0-át olvastam még eddig. viszont a gyorstöltésnél 40 fokra kúszik még tok nélkül is a telefon hőmérséklet.
majd lemérem a gyári "lassúcska" töltővel is, hogy mennyire marad hűvös. -
vicces
addikt
válasz
DroiDMester
#8273
üzenetére
hát én is ezt vártam kb. a qc 3.0 9 volton 2 ampert ad meg. ez gyengébb illetve 12 voltos mod nincs is. legközelebb a telefon megkapja a powerbankot. gondolom nagyobb áramot fog felvenni. persze ha neked lesz igazad és gyenge a kábel akkor nem biztos

engem elsősorban a melegedés érdekel, mert jó lenne minél tovább használni a telefont.
itthon a xiaomi gyári lassúval fogom tölteni, út közben ha nagyon kell már akkor a powerbank.
most ránéztem megint. már 90% felett van a töltés és a töltőáramot visszavette 400 mA-re. a hőmérséklet is csak 37 a 40 helyett.
a kamionban meg ha tölteném be tudom állitani a levegőbeömlő elé ha épp hosszút megyek és a klima is kell éppen. de ez nem mindig van igy ugyebár. -
vicces
addikt
töltöm a telót tok nélkül. mivel a qc3.0-as powerbankom le volt merülve, ezért egy samsung s7 töltőjét használom. nem tudom az melyik/milyen gyorstöltőmódban van éppen illetve melyik szabványt tudja. nagyon nem részletezi az info az oldalán. 5V 2A és 9V 1,67A-t ir az adattábla. az AccuBattery 2,2A-t ir töltőáramot.
gondolom ez már 3,7 volton ami már az akksiba csorog be az töltőelektronika után.
a telefon melegszik. az ujjlenyomatolvasó alatti rész kb 38 fokos. a felső fele a hátlapnak 40 fokot is eléri.
1 óra alatt 8%-ról 70%-ra nyomta fel.
legközelebb a powerbankról nyomom tele szuflával. az tuti QC 3.0-ás. aztán majd a gyári lassú töltővel is letsztelem a hőmérsékleteket. de ez hosszú napokat jelent még
-
vicces
addikt
válasz
DroiDMester
#8145
üzenetére
aludtam egyet ebéd után és most hogy felkeltem ez ugrott be az agyamnak, hogy vajon miért irod, hogy a gyári töltő és kábel gagyi, nem jó

én csak gyári töltőket használtam eddig és teljesen elégedett vagyok. van 2 powerbankom azok nem gyáriak.Henker2:
mindenképp gyorsabban tölt. én is meglepődtem, hogy kb másfél óra alatt feltölti a szinte 0-ra lemerült telefont. viszont jobban melegiti a telefont, mint a gyári töltő. hogy mennyire azt most fogjuk - én legalábbis - publikálni itt. de ahhoz még 2x le kell merülni a telefonnak, ami akér napokig is eltarthat
![;]](//cdn.rios.hu/dl/s/v1.gif)
-
vicces
addikt
válasz
DroiDMester
#8120
üzenetére
én eddig 1x töltöttem qc 3-as töltőve és ez volt az első ami meglepett, mert a gyári töltővel ugy emlékszem nem volt meleg. igaz tokban volt. legközelebb megnézem tok nélkül is töltve és le is tudom mérni, hogy hány fokosra melegszik.
ez a töltő nekem ugy látszik vész esetén lesz bevetve, mert tegnap nap közben kb 50%ot merült csak a szokásos felhasználási szokásaim mellett. itthon meg maradok a gyári töltőnél, mert az kimélő lassú
-
vicces
addikt
én is a nokián agyaltam, de végül úgy határoztam, hogy nem ér az majd 2x annyit. eddig úgy gondolom jól döntöttem. az asszony meg minden nap el akarja cserélni velem az ő mi a1-esére.
nyilván nála a külső számit, de azért olyankor dagad a májam és mindig nem a válasz 
egyedül a fehér hátteres ikonok zavarnak. amúgy nekem tökéletes.....
tegnap vettem qualcom 3.0-ás külső akksit a médiamárktban. 21 euro volt. állitólag 10000mAh-ás. másfél óra lett a töltési idő 8%-ról 96%-ra

-
vicces
addikt
még lenne egy olyan kérdésem, hogy gyári miui-n az ikon hátteret nem lehet valahogy átlátszóvá tenni? vagy ehhez is már "mókolni" kell a romot?
-
vicces
addikt
tudnátok ajánlani töltőt a telóhoz?
vagy külső akksi kellene vagy 24 voltos autós töltő. az én mostani külső akksim 4-től 10-ig 20%-ról 85%-ra birta csak felnyomni a teló töltöttségét. hol van a 2,5 óra igy?.. pedig az egyik csatijáta 2 ampert irtak/hazudtak.

-
vicces
addikt
Sziasztok!
Beszallok én is a buliba egy fekete 4/64-essel.
A kijelző király, az akksi király, de ez a miumi szörnyű.
Új hozzászólás Aktív témák
- Samsung Galaxy S22 és S22+ - a kis vagány meg a bátyja
- Vezetékes FEJhallgatók
- Itt a Galaxy S26 széria: az Ultra fejlődött, a másik kettő alig
- Samsung Galaxy Watch (Tizen és Wear OS) ingyenes számlapok, kupon kódok
- A fociról könnyedén, egy baráti társaságban
- Audi, Cupra, Seat, Skoda, Volkswagen topik
- Fogyjunk le!
- Motorolaj, hajtóműolaj, hűtőfolyadék, adalékok és szűrők topikja
- Robogó, kismotor
- Autóhifi
- További aktív témák...
- AKCIÓ! Apple Macbook Air 15 2025 M4 16GB 256GB SSD macbook garanciával hibátlan működéssel
- Eladó Dell Latitude 7440 Új állapotban i7-1365U 32 GB DDR5 RAM 1TB SSD Dell pro support garancia
- Dell 14 Latitude 7450 WUXGA 2in1 Touch X360 Ultra5 135U 12mag 16GB 512GB Win11 Pro WiFi7 Garancia
- Apple iPhone 15 Pro/ 128GB / Kártyafüggetlen /12Hó Garancia/ Akku: 88% / Gyári Garancia 2027.08.20ig
- Logitech Mx mechanical master series magyar keyboardlabor gmail.com
Állásajánlatok
Cég: Laptopműhely Bt.
Város: Budapest



11.0.5-re. majd otthon letöltöm később.


![;]](http://cdn.rios.hu/dl/s/v1.gif)
nyilván nála a külső számit, de azért olyankor dagad a májam és mindig nem a válasz 
