-
Fototrend
Mikrotik routerekkel foglalkozó téma. Mikrotik router típusok, hardverek, router beállítások, programozás (scriptek írása), frissítés, és minden Mikrotik routerrel kapcsolatos beszélgetés helye.
Új hozzászólás Aktív témák
-
válasz
E.Kaufmann
#25326
üzenetére
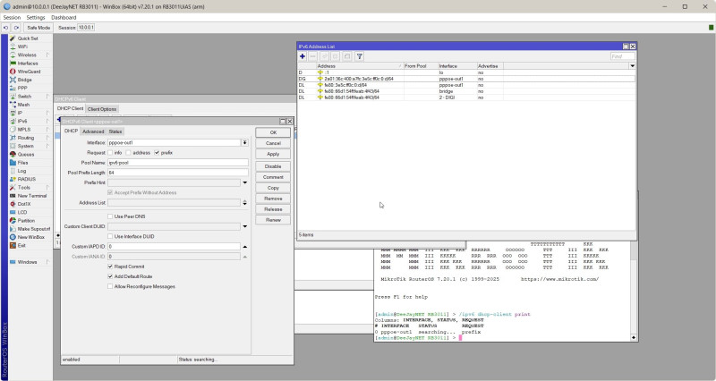
Na chatgpt egy scriptel megcsinálta de nem is néztem miket, most már van ipv6 címem.
Van a fenét...van valami cím ami haladás de searching van továbbra is.
Most jön a lvl2 hogy belül hogy lesznek címeim és azokat hogy engedem ki tűzfalon.
jelenleg minden totál ipv4-re van állítva. -
válasz
E.Kaufmann
#25326
üzenetére
Van masquerade is ipv6-nál, az a pool1 szerintem valami leírásból maradt talán belső ipv6 címeknek kellhetne nem tudom. Most benyomtam a komplett konfigot chatgtp-be hogy javítsa ki és talált pár dolgot, azt a poolt is, scriptel rendberakta majd este megnézem amikor restartolom amúgy is szervert.
Új hozzászólás Aktív témák
- Autós topik
- Mibe tegyem a megtakarításaimat?
- Autós topik látogatók beszélgetős, offolós topikja
- Milyen légkondit a lakásba?
- Filmvilág
- Megbüntették, ezért feloszlatná az EU-t Elon Musk
- Elektromos autók - motorok
- One mobilszolgáltatások
- WLAN, WiFi, vezeték nélküli hálózat
- Melyik tápegységet vegyem?
- További aktív témák...
- Legion 5 15ACH6H 15.6" FHD IPS Ryzen 5 5600H RTX 3060 16GB 500GB NVMe gar
- Bomba ár! Dell Vostro 15 3568 - i3-6GEN I 4GB I 320GB I 15,6" HD I HDMI I Cam I W11 I Garancia!
- Thrustmaster T300 RS Alcantara + Wheel Stand Pro Állvány
- Vegyes Retro Nintendo / Sega Játékok
- Bomba ár! Asus X555LA - i3-4GEN I 4GB I 500GB I 15,6" HD I HDMI I Cam I W10 I Garancia!
- BESZÁMÍTÁS! Logitech G920 Driving Force Racing kormányszett
- BESZÁMÍTÁS! ASUS B560 i7 11700 32GB DDR4 512GB SSD RTX 4060Ti 16GB RAMPAGE Shiva A-Data 650W
- Lenovo Thinkpad T14 Gen 3, 1 Év Garanciával
- FunXun BW-2328 hajszárító 1800 Watt / 12 hó jótállás
- 156 - Lenovo LOQ (15IRH8) - Intel Core i5-13505H, RTX 4060
Állásajánlatok
Cég: BroadBit Hungary Kft.
Város: Budakeszi
Cég: ATW Internet Kft.
Város: Budapest

ekkold
