-
Fototrend

Új hozzászólás Aktív témák
-
echterion
nagyúr
Az lesz, úgy tettem fel az újat is. Csak az eseménynapló nem driverre panaszkodik, hanem valami COM portos kommunikációs dologra. Ilyen port meg nincs az alaplapon (Asrock Z490 Aqua), így letiltani se tudom a bios-ban, ezért nem tudom biztosra mondani, hogy a driver lesz a ludas.
-
szabeska
addikt
Engem is ez zavart meg, de olvasd el ezt: [link]
"Let's say Alice had to pay Bob 1 ETH. In the transaction the gas limit is 21,000 units and the gas price is 200 gwei.
Total fee would have been: Gas units (limit) * Gas price per unit i.e 21,000 * 200 = 4,200,000 gwei or 0.0042 ETH
When Alice sent the money, 1.0042 ETH would be deducted from Alice's account. Bob would be credited 1.0000 ETH."
-
RealTedMosby
tag
Teljesen jól számolsz, de valahogy mégis a végén több dolcsi is lehet az ár:
https://etherscan.io/gastracker -
Frozen
addikt
Ezt nem tudom honnan veszed, talán valaki súgta?
A kezdetektől fogva emelkedik a tencencia nem napról napra hanem évről évre. És erre most benyomsz egy olyat,hogy nullázodik.. Pont nem a btc fog nullázodni amiből fix limit van és olyan mint a gyémánt (ha nem tudnád ez is egy értéktelen kő és rengeteg van a földben csak mivel limitált mennyiség van a piacon ezért tartják fent a magas árát)...
Az eth ha elkezdi magát égetni pár év alatt olyan értéke lehet ,hogy csak na, itt az a kérdés csak mekkora darabszámig engedik elégetni majd a mennyiséget.Illetve szerintem ebben kevesebben hisznek mint magában a bitcoinban és ezt sokan is bányásszák. Hirtelen túl sok ember gazdagodna meg ,ha nagyon felmenne az árfolyama. Ezért ez sem valószínű. De hosszú évek alatt semmi nincs kizárva. És még annyi minél kisebb árfolyamon tudja valaki megvenni annál nagyobb lesz a profit a végén...
(Még egy példa ,hogy érthető legyen. 100 € veszel 100 coint 1€/db áron kásőbb felmegy az ára 1100€/db = 110.000€
Veszel 100€ ban 0,1 coint 1000€/db felmegy az árfolyam 1100€ ra =110€
A különbséget szerintem te is tudod mérlegelni. ezért nem mindegy hogy valaki most vesz vagy amikor beszakad az egész piac ez még most nem jött el majd akkor amikor tél lesz) -
Frozen
addikt
Leírtam aki elhiszi elhiszi aki meg nem az nem. Ki kell próbálni ennyi azt megtudja mindenki.

Amugy van a youtubon video strix oc 106-107mh körül 80 fok alatt van. Tuti az is meghackelte a videot...
Skizz ott a képen a hőmérő nekem csak az van az is a hűtőbem van ,mert a lakásba felesleges

-
Fetyoka0
tag
-
echterion
nagyúr
Nos, én csak arra próbáltam célozni, hogy igencsak sokáig tart, mire visszajön a difi a két kártya között, ez ettől még nem változik.
Amúgy az eredeti felvetés 3070-ről szólt. Sima 6800-at igen ritkán látok azokban a boltokban, ahol én szoktam nézelődni, különben azt vettem volna magamnak is 3070 helyett. -
echterion
nagyúr
Szép dolog az egyiknél a felső, a másiknál az alsó határt írni...
De azt már nem nézted meg, hogy miről is szólt a diskurzus. Az a tizenpár MH/s vajon mennyi idő alatt hozza be azt a 300 eurós difit meg a fogyasztásbeli különbséget? Tessék számolni, és akkor még nem beszéltünk a mostani szabadesés időtartamáról se. -
aerosmith
őstag
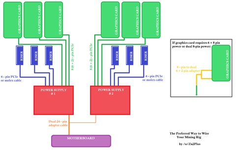
Ilyet amúgy se csinálnék soha. Egy kábelről vagy csak risereket vagy csak 1 VGAt szabad ellátni.
A legtöbb kártyám 2 x 8 csatis így egy PCIe kábel elég hozzá kivéve azoknál a tápoknál amin csak 1 PCIe van a kábel végén, azok kapják az Y-t.
Viszont egy kábelről meghajthatsz 2 risert. Oda kelleni fog az Y mert nem lesz elég az eredeti kábelen a 2 pcie csati távolsága.
-
jovás
senior tag
Úgy rémlik, hogy a 16x PCI-ba lehet valami hasonlót dugni, és akkor többet is elvihet elvileg, de majd itt a szakik jobban vágják a témát.
Új hozzászólás Aktív témák
Ebben a topikban a bitcoin-tól (BTC-től) eltérő kriptopénzek (az alternatív kriptopénzekkel, ún. "altcoin"-okkal) bányászatával foglalkozunk.
- ThinkPad T14 Gen3 27% 14" FHD+ IPS i7-1255U 16GB 512GB NVMe ujjlolv IR kam gar
- AMD Ryzen 7 Gamer! Ryzen 7 5700X / B550 Aorus Elite/RX 6600 XT 8GB OC / 500GB M.2 SSD+HDD /700W/LED
- Ryzen 5 Gamer! Ryzen 5 3400G PRO / 16GB DDR4 / Nvidia GTX 1660 Ti 6GB OC / SSD+HDD / 600W /RGB LED!
- 6.Gen i7-es Gamer! Core i7 6700 / 16GB DDR4 / Nvidia GTX 1660 Super! 6GB OC / SSD+HDD /600W/FULLRGB
- 9.Gen i7-es Gamer! Core i7 9700K / 16GB DDR4 /Nvidia RTX 2060 Super! 8GB OC /500GB SSD+HDD/600W/RGB
- GYÖNYÖRŰ iPhone 14 Plus 128GB Starlight -1 ÉV GARANCIA - Kártyafüggetlen, MS4458
- Dell Precision 5520 15,6" FHD, Xeon E3-1505M v6, 16GB RAM, Quadro 4GB VGA, SSD, jó akku, számla, gar
- GYÖNYÖRŰ iPhone 15 Pro Max 256GB White Titanium -1 ÉV GARANCIA - Kártyafüggetlen, MS4694
- iPhone 17 Pro 256 GB Kozmosz - Bontatlan !! www.stylebolt.hu - Apple eszközök - Számlás
- Lenovo ThinkPad L16 Gen 1 - 16" WUXGA IPS - Ultra 5 135U - 16GB - 512GB - Win11 - 2 év gari
Állásajánlatok
Cég: Laptopműhely Bt.
Város: Budapest









