-
Fototrend
Okos Otthon összefoglaló:
Új hozzászólás Aktív témák
-
válasz
powerwade
#298
üzenetére
Kicsit reszeltem ma meg az sw-n, es kell is, mert valoban fenn áll a dolog amit irtál. Mai nap folyamán egyszer sikerült neki mind a ket telefont ledobnia egyszerre. Viszont a kétszer ellenőrzés része nem működött a programomba, így ha azt meg tudom szögelni, lehet jó lesz.

-
powerwade
senior tag
Na igen, a többszöri ellenőrzés jó ötlet! Nálunk sajnos elég sűrűn van az, hogy asszony délután lefekszik aludni a kölyökkel, és a telefonját simán hagyja lemerülni heti 3-4 alkalommal is... azt mondja, őt nem zavarja ha nem érik el mobilon :-) Viszont emiatt erre nem hagyatkozhatok erre a megoldásra + alvás közben se mozognak annyit, hogy a mozgásérzékelők érzékeljék őket. Gondoltam, hogy erre az esetre nyomásérzékelőket szerelek az matracok alá, de elvetettem az ötletet, mert ez ágyúval-verébre tipikus esete, ráadásul random helyekre fekszenek sziesztázni és nem rakhatom tele a lakást kütyükkel
Szerintem a kulcscsomóra szerelt rövid hatótávú / kisteljesítményű bluetooth akármi lesz a helyes út. Mert ha kimegy a házból a kulccsal a zsebében akkor tuti away mód van. Amúgy is a bejárati ajtó felett van egy kis hely felszerelni pl. egy Pi-t az meg figyelheti melyik kulcstartó jön/megy. Ezzel foglalkozott már valami esetleg? -
válasz
powerwade
#296
üzenetére
Igen, a routerre való csatlakozast figyelem. Egyenlőre csak képeket cserélget, az alapján hogy ki van itthon és ki nincs, ott még nem vettem észre problémát. Viszont erre is gondoltam, hogy hátha, éppen ezért fut le 3szor is az ellenőrzés, mielőtt történik valami, közte 1-1 perces késleltetéssel. Tesztelni holnap akarom, meglátjuk mennyire stabil.

-
powerwade
senior tag
A jelenlét érzékelést mivel oldod meg? Egy "mezei" mobiltelefon wifi ellenőrzéssel, vagy valami komolyabb (wasp in the box?) Én már 1 éve agyalok a tökéletes megoldáson, de még nem találtam meg. A mobilok sűrűn leesnek a wifiről, a ház riasztóhoz tartozó mozgásérzékelők meg a behatolási pontokat figyelik csak. Jelenleg "kézzel" oldom meg az away módot

-
Yoshida
aktív tag
válasz
vadkörte
#293
üzenetére
Elvileg egy pi is elég, egy erősebb még jobb.
Nálam az nem tiszta még, hogy ha lesz egy htpc esetleg, meg egy hálózati adattár, meg a pi, de lehet hogy a pi is el tudja látni a htpc feladatot nagyrészt, szóval ez még nem tiszta nekem, majd próbálgatom. Akarok egyszer egy rendes linux routert is, arra nem tudom használható-e a PI (két hálókártya kell, és tudna csomagelemzést csinálni, amit a sima bolti routerek nem tudnak elvileg, de ahogy végig gondolom, kevés lesz, már most is 120-as netem van, a pi-nek meg 100-as a hálókártyája, egy usb-s hálókártya pluszban meg biztos leterhelné)
IP kamerák kezelése se tiszta, hogy milyen előnyöm van, ha beintegrálom a rendszerbe. De ha meg lehet csinálni velük, hogy mindig áram alatt van, de csak akkor küld emailben csatolmányt mozgás érzékeléskor, ha aktív a ház "riasztó", akkor már nem is kérdés, hogy be kell integrálni a kamerát is. Jelenleg van egy FOSCAM IP kameránk, de borzasztó, hogy mindig ha elhagyjuk a lakást, be kell kapcsolni, ha megjöttünk, meg ki. És már így is egy kapcsolós dugaljba van, mert nincs rendes kapcsolója se, ha bedugod a konnektorba, akkor elindul, és 1 perc múlva már mozgásra küldi is az emailt, illetve ftpre tölti fel a képeket, persze a kapcsoló/dugalj alig elérhető helyen van. Erre vettem egy relét, és akarok valami arduinos kapcsolást rá, és domoticz-ból lehetne kapcsolni, akár akkor, amikor várok a liftre pl. (de ehhez megint kéne a PI, ami mehetne éjjel-nappal, de majd szülinapomra kérek egyet
)Pushbullet elég jó, ma sikerült kipróbálni, kb. 2 sec alatt megjött a domoticz próba üzenet, jónak tűnik

-
vadkörte
addikt
Igazából csak a kiváncsiság hajt, a tudásom minden téren kevés ahhoz, hogy nekiálljak egy lakás automatizáslási rendszernek. Lakás hijján különösen.
Dehát a kibicnek semmi sem drága.A kérdésem ami már elég régóta furdal a következő.
Mennyire lehet alkalmas egy egylapkás számítógép - nem feltétlenül Pi, inkább egy komolyabb rendszer - egy lakás teljes automatizálási feladatainak elvégzésére.Mire gondolok?
Képzeletbeli házunk áljon négy szektorból, mindegyik szektor egy-egy mérési kör.
-melléképületek (garázs, tároló, kazánház)
-főépület alsó rész (mondjuk "pince" egy nagyobb és egy kissebb helyiséggel)
-főépület felső rész (lakótér, 2/3 szoba, konyha, nappali, előtér, vizesblokk)
-főépület külső térAz egyes körben, csak hőmérsékletet mérünk és csak statisztikai célzattal. A kettes és a hármas körben hőmérsékletet páratartalmat, fényáramot és mozgást (ultrahangos és PIR szenzor) A mozgást és a fénymennyiséget azért, hogy a rendszer automatikusan tudja kapcsolni a világítást, de csak akkor, ha valaki tartózkodik a helyiségben.
A főépület külső terében hőmérsékletet és fényt mérünk. Mindkettőt azért, hogy a belső térrel összehasonlítva, ha egy bizonyos szintet elér a kinti fénymennyiség/hőmérséklet, a rendszer automatikusan leengedje/felhúzza az épület redőnyeit. Páratartalmat azért, hogy ha egy bizonyos szint alá süllyed, az automatikus párásítóval végezzen párásítást. Hőmérsékletet azért, hogy a külső mérők adataival összevetve az épület fűtésrendszerét vezérelje.Mint írtam, csak elmélkedek.
-
vargalex
félisten
Még egy szavazat a pushbullet-re. Igaz nem Domoticz-ból, hanem saját scriptből, de azt használom. Böngésző plugin is van (legalábbis Chrome-hoz biztosan), így akár PC-re is megjönnek az értesítések.
Ha jól emlékszem, csoportokba lehet szervezni az eszközöket és a csoportnak lehet értesítést küldeni. Bár ebben nem vagyok teljesen biztos, de ha gondolod, szívesen megnézem. -
Yoshida
aktív tag
Aktivizáltam ma magam, összeforrasztottam az arduino pro miniket, meg egy nfc olvasót, sajna még az usb-to-serial ftdi nem jött meg, így csak egy alap hőmérőt raktam össze:
csináltam egy arduino nano-ból egy gatewayt, ráraktam a 2.4ghz rádiót is, és egy DHT22 hő és páratartalommérőt.
Windowsra felraktam a domoticz-et, és szinte hihetetlen, de egy bukkanót kivéve (DHT22-nek saját library-t kell bemásolni az arduino library-hez) elsőre ment minden...Úgyhogy most van egy fasza serial gateway-em 2.4ghz-es rádióval, és méri is a hő és páratartalmat, domoticzban látszik is. Viszont.
Beállítottam notify-t, ha 23 fok alatt vagy 25 fok fölött van a hőmérséklet, küldjön push üzenetet. De a gond itt lenne, Domoticz ezeket kezeli (amik androidosok):
Pushover
NMA
Pushbullet
PushsaferTalálomra beregeltem az NMA-ra, de kiderült, hogy ingyen csak napi 5 notify-t küld, de nem is ez a legnagyobb bajom, hanem az, hogy olyan kellene, amivel az én és az asszony telójára is kiküldi a push-t. NMA csak egy készülékre megy, illetve domoticz-ban csak egy ilyet tudok beállítani.
Nem ismeritek a többit, melyiket érdemesebb használni ilyen notification-re?
A másik, hogy úgy látom két android app használható: domoticz home, illetve a dromotica, egyelőre "hőmérőként" egyformán viselkednek, és egyiknél sem találom a grafikont, hogy lehetne előhozni. domoticz home-on attól félek meg kell venni a teljes appot, talán úgy lesz?
Érdekes, mert böngészőbe behozva androidon a rendes domoticz webservert (ami ugye a windows-on fut), simán fut a grafikon.
Nexus7 2012 és ubuntu meg zsákutca lett, nagy nehezen felküzdöttem a "legfrissebb" 13.04-es ubuntut, persze semmi friss nincs rá, böngészőben nem fut a youtube, stb. Ráadásul bugos az egész, kezelőfelület használhatatlan, el se jutottam oda hogy felküzdjem a domoticz-t.
szerk: a rádió egyelőre csak dísznek van, de így már nem kell hozzányúlni később se a gatewayhez.
-
layerke
aktív tag
Megépített szonzorral tudod tesztelni a tényleges működését. Azt, hogy jó-e azt viszont azzal, hogy letöltöd a myscontroller programot a mysensors-ról és abban be tudod konfigurálni melyik porton mekkora bauddal csatlakozol a gatewayre, majd a csatlakozás után elindul és a debugokat küldi a myscontrollernek.
Xiaomi eszközök csak xiaomi gatewayjel működnek, amit pedig a Domoticzcal tudsz "pároztatni".
-
-
Gyula_3925
csendes tag
Sziasztok! Szeretnék tanácsot, útmutatást kérni valakitől aki hasonló házvezérlést csinált.
Hozzájutottam egy láda panelhoz amin tápáramkör mega168 és 485-ös illesztő van gyárilag, mivel ezek adottak ebből kezdtem építkezni. Tehát RS485 simple modbus protokoll. Önállóan működő szoba vezérlőket akarok csinálni amire rákötnék mozgásérzékelőt, tűzjelzőt, kapcsolóba épített kapacitív gombokat, később fogyasztásmérő gyűrűt, relékimenetek világításnak..., külső hőmérő fénymérő esőszenzor
A kazánvezérlő már üzemel és egy ethernetes szerver.
A modulok server nélkül is fognak tudni működni, de a server többféleképpen beavatkozhat automata üzem, távoli be, távoli ki, kapcsolási paraméterek felülírása növelése csökkentése, külső fényerő és hőmérséklet értékek eső brodcastolása.
A kérdésem a modbus regiszterekre vonatkozik.
Szeretném úgy használni a regisztereket, hogy ha úgy döntök és beteszek egy pc-t openhaus, open hmi, domotic... programmal akkor a regisztereket ne kelljen átalakítani.
Úgy gondoltam, hogy a legelső regisztert állapot regiszternek használnám, amiből a központ el tudná dönteni, hogy egyáltalán kell-e foglalkozni a modullal. Kinevezem a regiszter bitjeit (modulhiba, mozgás, tűz, hőmérséklet megváltozott, fényerő megváltozott, bemenet állapota megváltozott..) , ha valamelyik bit megváltozik, a központ kiolvassa az adott regisztert, regisztereket, vagy az összeset.
Tehát a dilemmám, hogy hogyan használjam a regisztereket, ha állapot biteket hozok létre, akkor azt a scada programok tudják értelmezni?
Például a bemenetek, érintőgombok állapota, egy bemenet egy bit, ennek a tárolására egy 16bites regiszter pazarlás, de ha egy regiszterből 4 bit a gombok állapota, 4bit auto/manual, 4bit távoli be ki.... feldarabolom akkor ezt fel fogom tudni programozni valamelyik scada programra?
Van valami szabvány, vagy ajánlás a modbus használati módjára?
Esetleg akit érdekel el tudom küldeni a servert és a kazánvezérlőt.
Köszönöm a válaszokat tanácsokat. -
-
Összeraktam az Arduino nano + szintillesztő + RFM69-es gateway-t.
Van valami trükk az élesztéshez? Hogyan tudnék meggyőződni, hogy jól működik? RPi2-n.
Még nincs egyetlen érzékelőm sem. Most van úton még 2 db RFM69-es. Azt gondolom, hogy ha megjönnek, akkor is húzós egyszerre két új holmit tesztelni.
-
-
powerwade
senior tag
Ezzel nem teljesen értek egyet. Pl. Nálam a Tasker része az automatizálásnak, mert "hazaszól" mqtt-n ha valami esemény van úgy mint, megérkeztem a munkahelyre (céges wifin van a telefon), a kocsiban ülök (autós bluetoothon lóg) vagy hamarosan hazaérkezem (geofencing, ugye). Ha kész lesz a automata-motoros kapum, akkor a terv az hogy a Tasker fog hazaszólni NR-nek, hogy kb. 50 méterre vagyok, hamarosan megérkezem, kapcsolja fel a kapu melletti lámpákat (ha sötét van) illetve a Tasker feldob egy kérdést hogy nyithatja-e a kaput (ez az amit mondtál, hogy irányít-vezérel).
-
layerke
aktív tag
válasz
polyszi2013
#270
üzenetére
Miért akarod a Taskert használni automatizáláshoz? A Domoticz vagy openhab vagy bármelyik controller tartalmaz automatizáló funkciókat. A Taskert inkább irányításhoz kellene használni, legalább is nálam úgy van, hogy maga a Domoticz önállóan szerverként intéz mindent, amit kell, a többi (pl "kapcsold fel a villanyt a nappaliban") a taskeren keresztül vezérelhető.
-
válasz
polyszi2013
#268
üzenetére
Köszi, ezt értem, csak ezt hogy csalod elő? Web alapú?

powerwade köszi az infókat, lehet ranézek akkor erre az mqtt témára

-
layerke
aktív tag
válasz
polyszi2013
#270
üzenetére
A (#256) polyszi2013 hozzászólásodban linkelt frontendhez hasonló létezik a Domoticzban is, például így:

Nem vagyok benne biztos, hogy a részét képezi az alaprendszernek, lehetséges, hogy hozzá kell adni valahova a www könyvtárhoz.
-
polyszi2013
csendes tag
válasz
powerwade
#269
üzenetére
Ebben valahol igazad van, hogy a kettő teljesen különálló dolog. Az automatizálást én telefon+Tasker alkalmazással oldom meg, de szeretnék otthonra is egy szervert, kezelőfelületet amivel a hőmérsékletet stb. tudom loggolni és "élóben" követni, amivel szintén tudom a lakást grafikus felületen vezérelni (pl. látom a bejárati kameraképét, a hőfokot egyes helységekben stb..) Na most ehhez keresem a megfelelő backend-et(lehet megtaláltam Domoticz formájában?) és frontend-et együttesen.
De most rávilágítottál egy lehetőségre és lehet letesztelem, hogy az imperihome mennyire tud együttműködni a Domoticz-al.
Első olvasmányra és keresési találatok alapján szinte mindenhol az openHAB-ot használják mindenre..(ezért is hajlok ebbe az irányba) Rengeteget olvastam róla mégsem értem a működését... Ahogyan írod, hogy az mqtt is egy buta egyszerű dolog, de őszintén megmondom első olvasásra ott sem értem. hogy hogyan vezessek bele item-eket... Ezzel nem csak én vagyok egyedül, már megvitattuk itt egy páran, hogy az indulást nem tudjuk, hogy hol kezdjük el. Pl.: a Domoticz-nál tök egyértelmű és egyszerűen megvalósítható sok minden.
Parancssor alatt a terminalban való pötyögést értem. Az egyik fórumon az egyik lelkes fejlesztő srác mindent így működtet.../nekem a kattintok és kész a cél, nem pötyögés éjt nappallá téve/
-
powerwade
senior tag
válasz
polyszi2013
#268
üzenetére
Az OH screenshot amit korábban linkeltem az a böngészőből néz ki igy, ez a classic UI


Persze van telefononos kliens is, illetve telefonos böngészőből is igy néz ki, de ez ne zavarjon senkit. Ez csak az OH funkciója, nem ez a lényeg. Ez az kezelőfelület kinézhet bárhogy, pl. 1 darab hőmérőt és 1 darab kapcsolót is mutathat, ettől függetlenül a "háttérben" sokmindent csinál. Nem is igazán használom ezt a megjelenítést, látszik hogy csak pár cuccot toltam ide. Ezt a parancssoros dolgot nem igazán értem... Sajnos sokan sokféleképpen értelmezik ezt a házvezérlés és házautomatizálás témát. A kettőt teljesen különálló dolog szerintem. Az egyikkel Te irányítás pl. egy weboldal, vagy tablet/telefon segítségével, a másikkal meg egy háttérben futó vezérlő az általad korábban megadott értékek alapján vezérel, automatikusan. Persze vannak átfedések
Amúgy az OH-t én ne akarom megjelenítésre használni, ahhoz számomra fapados. Talán az OH2 dashboardja már so-so, de én inkább a hűtőre szerelt tabletről ImperiHome-mal akarom vezérelni majd az OH-ban és NR-ben levő dolgokat. Illetve a leggyakrabban használt aktorokat, szenzorokat a NR-ben található dashboardba hajigálom bele 1 perc munkával míg OH-ban azért macerásabb - Nekem 
-
polyszi2013
csendes tag
Ez az openHAB egyik kezelőfelülete. Mivel ez eléggé felhasználó barát(számára), ezért szeretnék én is mindent ezzel vezérelni. Most úgy látom, hogy érkezett egy fórumtárs, aki aktívan használja.

powerwade: Az openHAB-ot parancssorból kezeled vagy grafikus felületen? (Már mint látom, hogy a telefodon fel van telepítve az openHAB, de böngészőből a designUI is működik vagy az neked sem? Tovább olvastam még az openHAB-os témát és egy angol fórumon az egyik srác, azt írta a kérdésemre, hogy használjam parancssorból, mert úgy működni fog, mert néha vannak anomáliák és egy-egy binding nem jelenik meg grafikusan.. Persze vannak megoldások rá, de azt helyben kell kezelni../mivel tök hülye vagyok hozzá, így az sajnos nem fog menni/ Ami a másik most megmondom őszintén, én nem azért csinálok okos otthont, hogy terminálba kelljen bármit is pötyögnöm. hogy a kívánt parancs megvalósuljon...

Ezt úgy értem, hogy mindig oda bepötyögni, ha valamit szeretnék.. -
-
powerwade
senior tag
Az mqtt egy végtelenül egyszerű és buta dolog, pont emiatt szeretem. Nem nekem kell "bohóckodni" és egyesével beirogatni mindent az adatbázisba az eszközöknek, mert arra való a vezérlő aki figyeli az összes eszköz topikját. Megmondom őszintén, amikor elkezdtem az egész témát, én se értettem és először mindent sima text fileba írtam és azt figyeltem. De amikor az 4-5 eszköz jött a képbe már macera volt akkor világosodtam meg, hogy nekem mqtt kell, és csak azt figyelni. Oda jön be MINDEN infó és azon keresztül megy (szinte) minden parancs is. A TV rossz példa a vezérlésre, mert az önmagában nem tud mqtt-re irni
Ott a NR figyeli pl. ha bekapcsoltam, és az küldi az ON/OFF -ot a megfelelő topikba. -
válasz
powerwade
#262
üzenetére
Köszi a választ, de tovabbra se értem miert jo

Pl a Te peldaddal élve, ha nekem lenbe egy ilyenem akkor ha be akarnam kapcsolni a tv-t mondjuk egy esp-s relével, és a valtozót beirnám egy sql-be. Ez minden jobb vagy rosszabb?
Jelenleg nekem igy megy a köuponti radio es egy vilagitás visszajelzése. Amikor lefut a script hogy kapcsolja be a valamelyiket a script végen bele irok az sql-be pl egy 1-est. Php vagy barmi meg egy egyszerű if-el megnezi hogy 1 vagy nulla, es annak megfelelően tölti be a megfelelő piktogrammot.Amit el tudnek képzelni, hogy ha van egy gyari okos valamim, ami támogatja az mqtt-t, akkor siman vezerelhető vele. De nekem ilyenem nincs, igy tovabbra sem ertem miert lenne ez jo lekem

-
powerwade
senior tag
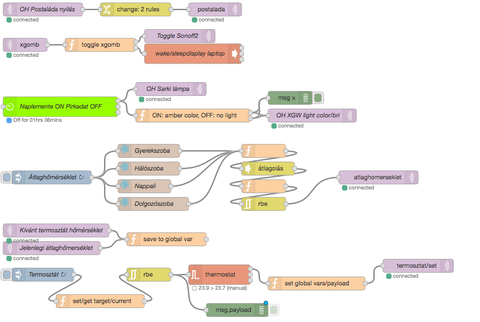
Hehe, nálunk igy ugyanez a probléma állt fent. Nappali 23 fok (3 radiátor!) , gyerekszoba és háló 21 (1-1 radiátor)... nem túl ideális. Pár napja készültem el pont ugyanezzel a megoldással - lásd fentebb a node-red screenshotot
Igaz, én még nem kötöttem rá a termosztátra a relémet (wemos d1 mini + relay shield) de a virtualizált környezetben szuper működik, mqtt-re megérkezik a megfelelő ON/OFF üzenet a termosztát topikjára.MQTT olyan egy kommunikációs csatorna. Vannak úgynevezett topikok amiket tudsz olvasni és/vagy irni rá.
Ha olvasol vagyis feliratkozol rá, akkor tudod figyelni és az alapján döntést hozni. Pl. ha a TV topikjára (nálam ez "nappali/tv/state") érkezik egy "ON" üzenet akkor azt elkapja a Node-RED (mert ő "olvassa") és pl. kiküld pushbulleten egy üzenetet nekem, és naplózza adatbázisba hogy mikor történt az ON v. OFF üzenet, amiből később vizualizálhatom mennyit ment a TV napközben
Szóval, röviden: mqtt-vel infót tudsz begyűjteni és/vagy parancsokat osztogatni az eszközeidnek - ha ők támogatják ezt a kommunikációs csatornát. Ha nem akkor valami köztes megoldást beiktatsz mint én pl. a NR-t.
-
válasz
polyszi2013
#256
üzenetére
Ez a kép egyebként milyan alapú? Html/php, vagy valami saját sw?
powerwade hátha... miért jó az mqtt? Annyit hallottam már róla, de nem jöttem még rá, hogy mi az előnye.
-
Nalunk a ház elosztása végett, gyakran előfordul, hogy a nappaliban van 21 fok, a szobakba siman lehül 17-re. Eppen ézért azt találtam ki, hogy a ház minden helységében (2 szoba + a nappali) merem a hőfokot és átlaghőmerséklet alapjan kapcsolom a termosztátot. A project még keszül, pár napog ment béta tesztben csak, de életképesnek tűnt.
-
qqzs
őstag
Sziasztok, nalunk kicsit tolodik a smarthome projekt , elobb fejezzuk be a korszerusitest de olyan jo tanacsokat olvastam es gepesz forumban nem kapok valaszt hatha itt van otlet.
Egylegteru galerias nappaliban fent meg harom szoba nappali (haz) kozepen kandalo.
Futes egyszeru gazkazan egy termoszat vezerli es ennek kene kitalalni a helyet.Nem szeretnem hogy a fenti szobakba ne menjen a radiator ha pl begyujtunk a kandalloba szoval csak erzesre a kandallo korul nem a legjobb.
A masik kerdes hogy termosztatokat az egylegterben levo radiatorokra nem javasolt a futeszerelogeben merthogy ott lesz valahol a termosztat.
Bocs az offert de eddig meg senki nem adott egyertelmu tanacsot csak ilyen talalgatosat amivel nem gyoztek meg. Hatha itt...
-
powerwade
senior tag
válasz
powerwade
#257
üzenetére
Egyébként az idei "nagy" projekt még az hűtőajtóra felszerelt vezérlő tablet lesz. Azon a tervek szerint ImperiHome fog futni, és elsősorban adatokat jelenít meg (benti hőmérséklet, időjárás, postaláda állapot) illetve persze alap dolgok KÉZI vezérlését is rábizom majd (pl. termosztát, pár lámpa, TV, rádió/zenecucc).
A korábban emlitett Grafana, openHAB sitemap és egy példa Node-RED flow (bocs a hunglishért
) screenshotja


-
powerwade
senior tag
Végre van egy ilyen topic is, hálás köszönet érte

Az én "okos" házam jelenleg elég egyszerű. Van egy kis "mindenes" házi szerver (debian alapú openmediavault, de persze egy rpi is elég ezekhez) és azon fut(nak) a vezérlők:
- openHAB
- Node-RED
- MQTT (ez inkább csak a "vezérlőcsatorna")Adatrögzitésra InfluxDB-t, vizualizációra Grafana-t használok.
A szenzorok és az aktorok MQTT-n keresztül kommunikálnak a vezérlőkkel. Van pár házi tákolmány ESP8266 és arduino+nrf24 alapú cucc a házban. Ezek vagy mérnek valamit (hő, pára, fény. stb), vagy kapcsolgatnak valamit (termosztát relé, gyerekszobai mini led alapú lampion sor).
De nem csak DIY cuccok vannak, hanem kommerciális eszközök is úgy mint:
- Arilux AL-LC03 LED vezérlő (ESP8266 alapú tehát custom fw felmegy rá)
- egy rahedli Xiaomi smart szenzor + (hőmérő, mozgásérzékelő, gomb, nyitásérzékelő + a saját gateway ugye. Ezt pl. openHAB simán kezeli)
- Pár Sonoff, Slapmher és S20 konnektor az iTead gyártó jóvoltából (ezeken sonoff-tasmota fw fut)
- Kültéri IP kamerák Zoneminderrel vezérelveDe a Chromecast, Samsung TV és légkondi is könnyen irányitható a fenti vezérlőkből illetve szinte bármilyen infra távirányitós cucc (ehhez egy Broadlink mini RM 3-t használok, ezt is tudom MQTT-t keresztül irányitani)
-
polyszi2013
csendes tag
Nálad a pont. Most van egy kis időm még foglalkozni a domoticzal és még egy IP kamerát is baromi egyszerűen be lehet benne állítani.(Egy régi elfekvő androidos telefont használtam erre a célra)
De sajnos is megint előjött, hogy nem mutatja online a képet, hanem hozzá kell rendelni egy virtuális kapcsolóhoz, hogy a dashboardon elérje az ember. Igaz így e koppintás csak és meg nyílik, de sajnos az, amit a képen látunk nem megoldható.
Elővettem megint, hogy na most hátha meglelem a világosságot és legalább csak sikerül elindulnom bennem. De 2óra után feladtam.. Egy két dolgot megértettem, hogy magákban a mappákban kell önállóan az item-eket, binding-eket létrehozni, de hiába is teszem meg, nem látja.. Mindenhol ezer videóba benne, hogy milyen egyszerű és fasza az openhab, hát sajnos nem... De találtam egy youtube-os fiatal srácot, aki elvileg megoszt majd mindent, hogyan működik neki a saját okos otthona, na majd onnan hátha sikerül elindulni. Ha felkerülnek a videók, akkor majd megosztom itt veletek, hogy el tudjon mindenki indulni, esetleg abba az irányba is. Addig is csak is a Domoticz.

-
layerke
aktív tag
Ezen a linken van építési segédlet, a Domoticz támogatja a mysensors épített kütyüit, szóval benne kell legyen az MQ szenzor is.
szerk: benne is van az érzékelőknél
-
válasz
polyszi2013
#248
üzenetére
Köszi. Sajnos az mq ellenallas értéke nem lineárisan fut a ppm ertékkel, megfelelő képletet pedig még nem találtam. De ha a domoticz tudja a ppm-et, akkor a képet is benne lapul valahol

-
vargalex
félisten
válasz
polyszi2013
#248
üzenetére
Jelenleg még semmilyen dobozban nincsenek, viszont kollégám felajánlotta, hogy ha megtervezem, akkor szívesen nyomtat nekem.
-
polyszi2013
csendes tag
Még nincsenek meg sem a board-ok sem a szenzorok, de mivel json-t tud a domoticz olvasni, ezért szerintem, ha ennek megfelelően programozod Arduino IDE-ben, akkor működnie kellene. A temp-humid-t is ki tudod olvastatni, nem hiszem sokkal problémásabb lenne egy mq-t konfigurálni benne, de ezt majd meglátjuk, ha megjönnek a megrendelt kütyük.
vargalex: Milyen dobozban vannak az "egységeid"? Most épp dobozokat keresek hozzájuk, hogy diszkréten el tudjam őket pakolni, ne úgy nézzen ki, hogy a "tyúkbelek" meg a panelek látszódnak. Mondjuk mind el lesz dugva, mert nekem ezek a dolgok nem illenek bele a lakás képbe. /plusz a párom is kivágna velük az ablakon/

-
vargalex
félisten
Múlt pénteken megjöttek a 128*64 pixeles OLED kijelzőim. Szépen mennek ESP8266-al. Arra gondoltam, hogy néhány hőmérésre használt ESP-re teszek kijelzőt is, így akár központi egység nélkül is megnézhetőek a hőmérsékletek/egyéb adatok.
-
MQ szenzorokat hogy kezeli a Domoticz? Át tuja számitani PPM-re?
-
polyszi2013
csendes tag
Igen, de végül is nem annyira vészes, mert lehet a profilokat is lehet csoportosítani, úgy már hiába van belőle sok, akkor is átlátható marad.

Társra leltél a Domoticz ügyben, így már én is ezt ajánlom mindenkinek aki belevág. Kezdésnek és azokra a dolgokra amikre nekünk szükségünk van/lehet tökéletesen megállja a helyét.Yoshida: Ha ott tartasz majd jelezz és segítek.

Nekem is úton van már 2db wemos mini d1 egy dht11, egy dht22 és egy mq2-es gáz szenzor. Az egyik eszköz a kinti hőmérsékletet fogja mérni, a másik pedig a konyhait és mivel ott van gázkiállásunk a levegő minőségét is szeretném monitorozni.

-
Yoshida
aktív tag
E-robotot nem használjátok automatizálásra androidon? Nekem eddigi dolgokra az fut, de nem tudom kezel-e tasker plugint, vagy okosotthonhoz használhatatlan lesz.
Majd lehet keresnélek a domoticz + rm link-el kapcsolatban, de nekem a sima mini van, és az infra része lesz a lényeg csak. (mert csak az van benne, ugye
)
Csak még el kell jutnom oda, hogy felrakjak domoticz-et, előbb ubuntu kell a nexus7-re, meg kéne egy usb osztó, hogy tölthessem, meg ráköthessek egy serial gateway-t, ami persze még meg se jött
Ma a 2.4ghz adapterek, meg a hő/páratartalom mérők jöttek meg. Arduinom még egy db se.
Majd valahogy első körben azt akarom, hogy lesz a 2 szobában hőmérés, meg egy a kültéren, és a kretén fűtő termosztátot kell majd helyettesíteni kézi segítséggel.
Ha elkezd csökkenni a hőmérséklet fél fokot, akkor csipogjon majd a telefon, hogy állítsunk a radiátor termosztáton.
Jelenleg olyan szar ez a termosztatikus fej vagy minek hívják, ha az öt állásból a négyesre rakom, akkor ha kint 10 fok van, akkor bent tart 24-et, de ha kint lemegy -5-re éjjelre, akkor reggelre lesz 22
Miközben hozzá se nyúltunk a négyes álláshoz... -
layerke
aktív tag
válasz
polyszi2013
#242
üzenetére
Örvendek a sikerednek, ez azt is bizonyítja, hogy a Domoticz (amit én is használok) jó rendszer és alkalmas az eddigi problémák felmerülésének megoldására. A Taskerben úgy csinálom, ahogy te is mondod, hogy minden van egy task és egy profil. Elég átláthatatlan egy idő múlva, de gyors marad

-
polyszi2013
csendes tag
Sikerült domo-ban megoldanom és már tudom a lámpát és a TV-t is kapcsolni.

Végül is annyira nem is volt bonyolult beállítani és működésre bírni az RM Pro-t. Azt persze hozzá kell tennem, hogy sehol sem találtam semmi épkézláb segítséget,de megoldottam. Szóval, ha valakinek esetleg szüksége lesz e-téren segítségre, akkor fogok tudni majd tanácsot adni.Hangvezérlésre: Ugye a google now-on keresztül működtetem az automatizálást, aminek a "parancsait" az api.ai-n keresztül futtatom és meglepődve tapasztaltam, hogy minél több parancsot és összetettebb feladatokat kérek, annál lassabban működik.. Lámpa le-föl és TV be-ki kapcsolás, nagyon gyorsan működött. Most kiegészítem egy egy TV hangosítással és halkítással, most már hosszú másod perceket kell várnom, míg valami történik. Be -ki kb. 3-4mp a TV hangosítás, halkítás 10-15mp be telik.
Jó tanács, ha Taskert használsz, akkor érdemesebb több profilt létrehozni különböző funkciókra, mert úgy sokkal gyorsabb, mintha egy Profilban és Taskban oldaná meg az ember az irányítást. A hangerő parancsaim természetesen működnek az összes TV-n és média lejátszón itthon. Egy kis segítség és jó tanács: ha valakinek Sony TV-je van és hasonlóan szeretné megoldani, mint én, akkor kénytelen lesz pl.: volume more by/at Sony TV és a volume less by/at Sony TV-t használni, mert a google állandóan kijavítja az összes erre vonatkozó parancsot valami eget-verően másra és nem fog működni... Bármilyen más TV-t mond az ember mindegyikkel működik(pl.: volume up/louder stb..) szinte minden, de ha a Sony név következik akkor nem. Egy fél napom elment rá tegnap, mire megtaláltam, hogy mire működik 10-ből 9x.
Egy szó, mint 100, jó kis játékok ezek.

-
Szerintem egy arduinoval simán megoldható. Csak nem 220-at kell a csengővel kapcsolni, hanem az arduino egy bemenetére kötni, és azt figyelni. Feltételként megadni a nyomógomb nyomás hosszát, és egy-egy kimenetén egy-egy relét behúzva mást csinál.
batman Egyik barátom megkérdezem, aki elég jó windowsos programozó, ha mástól ötlet nem születne.
-
batman.
senior tag
Erről van szó: 8 Channel USB Relay Module
Medence szivattyúját, fényeket stb. szeretném kapcsolni vele, egy atomos itx configgal menne, amit wake on lannal kapcsolok be, a gépet elérem kvm extenderen és team vieweren keresztül,a rákötött webkamerák segítségével látom a medencét, gépészetet, nyomásmérőt, stb.
A kártyához találtam egy „teszt” programot
amivel lehet kapcsolni a reléket, de ezenkívül semmi komolyabb (időzíthető) programot. Amit én leltem az mind virtuális sorosporthoz való. USB-HID –hez kellene valami használható.
-
Ez ugyan nem IT, de az automatizálási projektem fontos eleme:
Hogyan tudnám megoldani azt, hogy egy 230 voltos csengőgomb hosszabb nyomására kapcsoljon egy relé?
A kerti lámpákat egy lépcsőházi automata kapcsolja be 2 percre. Viszont szereném megoldani azt, hogy ha hosszabban, mondjuk 5 másodpercig nyomom a gombot, akkor egy másik automata kapcsoljon, ami a házvezérlésnek is üzenne.Azt látom, hogy a Findernek van baromi okos időreléje (használom is másra), de nem lenne baj, ha pár ezer forintnál megállna a pénztárgép.
Köszönettel: MaCS
-
batman.
senior tag
Sziasztok!
Usb relé kártyával (USB-HID, nem virtuális sorosport) windows alatt tapasztalata van valakinek?
Topic ahol esetleg foglalkozhatnak vele? (nem találtam) -
layerke
aktív tag
válasz
polyszi2013
#233
üzenetére
Egyetértek veletek (MaCS-csal is), de az az igazság, hogy a Fibaro vagy a Loxone vagy bármelyik másik gyárinak mondható zárt forráskódú szoftver és a hozzá tartozó kiegészítők olyanok, hogy nem kell semmilyen egyéb programozást vagy bármit bemutatni a működéséhez. Viszont ott meg is áll, hogy a Loxone nem eszik csak Loxonet. A KNX is egy az egybe egy jó rendszer, de ami nem KNX azt rá nem akasztod, az is biztos. Ezek a nyílt forráskódú kvázi "protokollfüggetlen" rendszerek viszont sokféle eszközt képesek fogadni, kezelni, de nem feltétlen maguktól, hanem inkább magunktól
Én se nagyon tudok programozni, azért néztem meg először mit is akarok, hogyan is akarom és melyik rendszer alkalmas rá, így jött a Domoticz képbe és maradt is képbe. Először a Pidome rendszerrel kezdtem egyébként, de az még mindig alfa már x éve és meguntam várni rá, pedig nagyon szép és jó is szerintem. A Domoticznak viszont nagyon komoly tábora van és számomra megfelelő. -
válasz
polyszi2013
#233
üzenetére
Igen, van egy tudásbeli rés valahol az elején. Valószínűleg baromi keskeny, sőt, az is lehet, hogy annyi a megoldás, hogy nincs is ott, csak úgy képzelem.
Én régen terveztem és építettem áramköröket. A Kispolszkim saját tervezésű és általam rajzolt, maratott, forrasztott NYÁK-ból készített elektronikus gyújtással működött, én készítettem bele LED-es műszereket, amik még muttták is a kívánt értékeket -- úgyhogy teljesen hülye nem lehetek a témához.
Mégsem tiszta, hogy hogyan kapcsoljam az X szenzort a RPI GPIO-jához -- kell-e köztes ellenállás, védőkondenzátor, stb.
30 éve a C64-et egészen jól elprogramozgattam BASIC-ben és Assembly-ben -- úgyhogy tán nem vagyok reménytelen eset. Mégsem tudok elindulni a mostani hülyéknek készült környezetekben. Megoldani tudok részproblémákat, de elindulni nem.
MaCS
-
polyszi2013
csendes tag
Teljesen egyetértek veled. Ami egyébként még probléma, hogy az ember meg is tanulná azokat az alapokat, amikre szüksége van, de csak olyan általános leírások vannak, ahol mindenre kitérnek és pár sarkosított példát mutatnak. Értem én, hogy jó ha az embernek mindenre van rálátása, de abból (most magamból kiindulva), hogy pistikénak van 7 almája sanyikának meg nyolc, amit ebbe a tömbbe elmentünk majd deklaráljuk és amonnan kiolvassuk, amit így és még amúgy meg lehet oldani én nem értem meg... Ha van egy hozzám közelebb eső témában pl egy szenzor konfigurálás 0-tól a működésig, rajzokkal leírásokkal, akkor azt megértem és utána már másra is tudom alkalmazni. Persze értem én azokat is akik segítenek nekünk és tutorialokat csinálnak, hogy az alapokat tanuljuk meg, csak hát nekem azok az alapok pont nem segítenek, mert teljesen másképpen gondolkozom.
-
válasz
polyszi2013
#231
üzenetére
Ezzel én is így vagyok -- mármint azzal, hogy hiányolom az olyan leírásokat, amik az induláshoz kellenek.
Mindenhol azt látom, hogy alapkritérium, hogy az ember ismerje a GPIO lelkivilágát ÉS legyen tisztában a programozás, szkriptelés alapjaival.
A minap éppen egy nem éppen kezdő fejlesztő ismerősöm panaszkodott erre -- nem tud elindulni egy sima redőnymozgatós projekttel, mert mindenhonnan olyan tanácsokat kap, hogy "csatlakoztasd a szenzort és a relét"...MaCS
-
polyszi2013
csendes tag
Tegnap feltettem windows alá a Domoticz-t, túl sok időm éppen nem volt rá, de ahogyan láttam, itt sem lesz egyszerű a Broadlinkes cuccaimat implementálni... Nem gondoltam, hogy ennyire szívás.

De azt hiszem mindenképpen benevezek egy rasberry-re mert ahhoz vannak értelmes leírások, amiből megértem, hogy mi hogyan működik... Mert windows-os helpeknél, amit találtam mindenhol az van oh ha már ez és az meg van baromi egyszerű... Bedobnak 2 sor kódrészletet és annyi... Tök jó, de hogy hol kezdje el az ember és mit állítson be azt már sehol nem írják le részletesen.. Arról millió videó és tutorial van, hogyan telepítsd föl a servert egy PC-re, de hát nem az a kihívás, hanem az első pár lépés lenne fontos, hogy megértse az ember a működését..
Egyébként, ahogyan néztem direkt olyan kütyüket választottál, ami már alapból be van építve a domo-ban és nem 3rd party cuccok, amivel sokat kell játszani. (Neked van igazad)
Tasker appal mindent meg tudok oldani úgy ahogyan szeretném, csak jó lenne egy frankó kezelő felület egy tabbal a falra, a kamerának meg mindennek, de azt nem gondoltam volna, hogy pont ez a része fog majd ennyire ki rajtam.
-
layerke
aktív tag
válasz
polyszi2013
#229
üzenetére
Ez úgy néz ki nálam alapesetben, hogy continuous listeningre van beállítva az autovoice és van az egyik asztalon egy tablet, aminek soha nincs kikapcsolva a kijelzője (töltés így nehezen megoldott, teszt jellegű a dolog). Telefonnal nem tudom így megoldani, ez tény. Fel lesz rakva majd a falra egyszer csak ha lesz kedvem fúrkálni és akkor a töltés is megoldódik.
-
polyszi2013
csendes tag
Én is ezt a párost használom, de azt nem értem, hogy hogyan tudod felébreszteni a telefonod, ha nem az OK Google-t használod. Mert értem, hogy letudod cserélni magát a szót, de alvó állapotból(ha kijelző off) nem ébred fel a telefon. (Már mindent próbáltam /nekem Samsung S7 edgem van/ magyarul még csak az OK Google sem működik / a telefonom nyelvét is meg kellett változtatnom angolra/, plusz az AutoVoice Natural Language is hasonlóan csak az angol nyelvet támogatja. Magyar szavakra vicces találatok születnek)
Lassan nem is hisszük már el
nem mellesleg, lehet, hogy miután kipróbáltam én is, Domoticz párti leszek. -
layerke
aktív tag
válasz
polyszi2013
#227
üzenetére
Én arra gondoltam, ami nálam is van. Tasker + Autovoice páros megoldja, az OK google triggerelést is másra lehet cserélni és már mondhatod is neki, hogy "Házikó, húzd le a redőnyt a nappaliban" és ha minden rendben van, már csinálja is. A Tasker pedig JSON-on keresztül tudja a Domoticzot igazgatni pillanatok alatt.
Nem vagyok fizetett ügynök, egész egyszerűen a Domoticzcal mindent meg tudtam eddig oldani és a többi nem ennyire könnyen kezelhető szerintem, ezért ajánlom kezdéshez. Nem szép a design (szerintem pedig az), hát ez van. Kell csinálni hozzá custom frontendet és az olyan lesz, amilyet akar az ember. Az ingyenes rendszereknek általában megvan az a hátránya, hogy nincs minden megoldva benne, mert pl pont a design nem volt annyira fontos, mint a funkcionalitás, így utóbbit magunknak kell megoldani.
-
polyszi2013
csendes tag
Igazad van abban, hogy lehet a google-höz magyarul beszélni és egészen jól megérti, de akkor pontosítok. Ha valaki a telefonján keresztül szeretné használni a lakásban a hangvezérlést, akkor ehhez mindenképpen az angol nyelvet kell használnia. Csakis angol nyelven hajlandó a telefon az OK Google felébredni, plusz maga az alkamáz, amely továbbítja közvetlen az otthoni eszközökre a végre hajtani kívánt parancsot szintén angolul ért csak. Nem mondom, hogy egy IFTTT-vel nem lenne megoldható a dolog és elviekben tudsz megadni saját kifejezéseket és mondatokat is, de szerintem sokkal bonyolultabb azon keresztül megoldani a hangvezérlést, mint mondjuk a Tasker alkalmazással és a hozzátartozó pluginnel.

Igazad van, valóban nem olyan rossz ez a kezelő felület sem, de nekem az openHAB barátibb.
De ma mindenképpen csekkolni fogom és megnézem, hogy a Broadlinkes cuccokat tudom-e párosítani hozzá. Ha sikerül, akkor jövök a tapasztalatokkal. 
-
Nincs valakinek működő, vagy béta állapotú, vagy csak fejben létező ötlete ablak nyitásra. Sima ablak, amit nyitni és zárni szeretnék. Egy szárnyas kapunyitó mechanikával meg lehetne oldani, de az otromba
Valami diszkrétebb kellene.
-
layerke
aktív tag
válasz
polyszi2013
#216
üzenetére
-
vargalex
félisten
válasz
polyszi2013
#218
üzenetére
Szia!
ESP8266-ot is tudsz Arduino IDE-ben programozni. Én is ezt teszem.
OpenWrt-t szerintem leginkább a jobb tűzfal, az open source mivolta, illetve akár a teljes hálózati leválasztás miatt lehet ajánlani.
-
Yoshida
aktív tag
Bár Alex kérdése jogos, de én pl. nem a drága ESP-vel akarom megcsinálni, hanem az olcsó 2.4ghz-es adapterrel, ami majdnem tized annyiba kerül, persze nem wifi kompatibilis. Remélem nem fog nagyon bezavarni, valami 170 csatorna közül lehet választani...
Egyelőre még csak az elem tartó jött meg a tervezett külső hőmérőhöz.Majd ha megjöttek, és jutok is valamire, leírom miből mit lehet csinálni.
Viszont nekem is van ilyen Broadlink rm-mini (pro nélkül), az fincsi lenne ha menne domoticz alatt...
A domoticz vagy openhab meg mehetne a nexus7 alatt, mivel nincs kihasználva, így nem kéne venni egy Pi-t csak erre...
-
polyszi2013
csendes tag
válasz
vargalex
#217
üzenetére
Arduino IDE miatt. Azt olvastam én is, hogy az arduino legyen a brige a két eszköz között, mert úgy egyszerűbb a kommunikáció. Bár elvileg ugye az mqtt-t a pi-nek is fogadnia kellene ugyanúgy, de mégis én is mindenhol együtt látom a kettőt. Sőt van aki minden szenzor mellé tesz egy uno-t, de azt már én is túlzásnak tartom.
Viszont lenne hozzád egy kérdésem: Olvasgattam az openwrt-s topicot is és több helyen is olvastam, hogy érdemes már home automatic-nál már használni. Miért? Mi az plusz amit adni tud? Mert amennyiben valamiben segítséget tud nyújtani a kommunikációban az eszközök között, akkor lehet előveszem a régi TP-linkes routerem és azon, akkor csak az okos otthon kütyük fognak lógni és semmi más. Router témában és openWrt-ben nem vagyok otthon. Köszi
-
polyszi2013
csendes tag
Megmondom őszintén, hogy maga a sima kezelőfelülete nem tetszett a Domoticznak, de valószínűleg abba az irányba fogok mégis elindulni. Maga a folyamat valahogyan sokkal átláthatóbb mi miért és miből következik, mint az openHAB-nál. Nagyon bízom benne, hogy a Broadlinkes cuccokkal össze tudom kötni és nem kell újra magamnak feltalálni a spanyol viaszt.. Megmondom őszintén, egy open kész rendszernek jobban örülnék, mert sok-sok időt megspórolhatnék vele. Persze az alkotás öröme nagyon jó, de ha nem muszáj, akkor csak felületesen, a számomra megfelelő mélységekben szeretnék elmerülni a témában.

Igazán jó megfogalmazás a hobbi szó erre és én is így látom, de csak addig a szintig még mielőtt átfordul szívásba az egész..
fecus: Sajnos a magyart még egyenlőre el kell felejteni, mert nem támogatott. Angolul már egészen elfogatható, de közel sem tökéletes.. 10 alkalomból olyan 6-7-szer érti meg amit mondasz neki. De azért az eléggé vicces és félelmetes, hogy 3 szobán át, ha a fürdőben azt mondom emberi hangon OK google, akkor hallom a visszajelzést, hogy felébredt és figyel, de bármit is mondok és bárhogyan is(kiabálva, normális hangon) na azt már persze nem érti és mondja ismételjem meg.. Ami még hozzá tartozik, ha szól a tévé vagy bármilyen más zaj is van, akkor bizony a beszéd felismerés hatványozottan romlik... Viszont, csak az én hangomra reagál, a párom vagy bárki más, bármit is mond, arra nem is történik semmi, tehát a hangfelismerés már remekül működik. A google asszisztenst várom, hogy jöjjön a telefonra, mert az már nagyon sokat fejlődött a Google Now-hoz képest. Teszteket olvasgatva, ott már 8-9/10 az arány.

-
válasz
polyszi2013
#213
üzenetére
"...ami fogadja majd a hang parancsokat..."
Erről jut eszembe: van most bármelyik okosotthon szoftverben magyar hangvezérlés ami használható? Ha nincs magyar akkor használható angol? -
layerke
aktív tag
válasz
polyszi2013
#213
üzenetére
Többek között ezért szoktam javasolni a Domoticzot, ahogy tettem többször is itt a fórumban, mert régebben se volt egyszerű az openhab, kb 2 hete kipróbáltam egy virtuális gépen, sokat javult, de még mindig sokkal bonyolultabb, mint a homegenie vagy a domoticz. Próbáld ki Domoticzcal, hátha azzal összejön, hogy tudd, hogy jó és aztán lehet openhabozni - ha az jobban tetszik.
-
polyszi2013
csendes tag
Ha megjönnek (Esp8266, Pi, Arduino), akkor természetesen a pi-n lesz minden a nexus 7 csak egy falra szerelt "okos" kijelző lesz, ami fogadja majd a hang parancsokat és futtatja majd az openHAB klienst.
Több hónapja pihent a nexus a szekrényben és tegnap szerettem volna beüzemelni és folyamatos boot ciklusba került.. Mondom okés akkor rádugom a gépre, ADB és kész, erre a gépemen sem bootol az ubuntu... csak a windows megy.. Oké próbáltam megoldani, de mivel ennyi időm nem volt elengedtem a dolgot, viszont feltettem a windowsra a oHAB-ot.
Elég hamar problémába ütköztem, mert egyszerűen nem látja az RM-bridge-el megosztott Broadlinkemet... És meg mondom őszintén, nem igazán találtam semmilyen olyan leírást, ahol érhetően le lenne írva, hogy akár egy mqtt vagy bármit, hogyan állítsak be... Persze vannak megadva scriptek, de csak egy egy sor, viszont sehol sem találtam a paper UI-n olyan részt, ahova ezeket betudnám illeszteni és számomra szükséges sorokkal kiegészíteni... Konkrétan semmit sem tudok megadni, mert elvileg neki kellene megtalálnia, szinte mindent... De úgy soha nem fogja megtalálni, ha nem tudom megadni az IP-ét amin keresztül tudok parancsokat küldeni, hogy vezérelni tudjam a lámpát, tv-t stb..Valakinek ötlet, hogy hogyan kellene? HTTP-s add-on telepítettem, de konkrétan semmit sem tudok vele kezdeni, mert mikor létre szeretnék hozni egy Thing-et akkor semmi nem történik csak egy fehér képernyő... Item-t tudok hozzá adni, de dekralálni nem.. Megtudom adni a nevét hogy milyen kategóriába tartozik és ennyi...
Azt hiszem sokkal bonyolultabb lesz, mint azt előre gondoltam
-
Yoshida
aktív tag
válasz
polyszi2013
#211
üzenetére
Az Esp8266-ot a pi-vel, vagy a nexus7-el hogy kötöd össze? Arduinoval?
Nekem is van itthon egy nexus7 nincs használva túlzottan, de nem tudom kezelné-e usb-n a serial gateway-t (USB-s arduino), amit majd a mysensors-os leírások alapján akarok csinálni, amint megjöttek a cuccok.
-
drogery
tag
válasz
polyszi2013
#209
üzenetére
jaa, ha tud javat futtatni, akkor megy rajta az OpenHab is
-
drogery
tag
válasz
polyszi2013
#206
üzenetére
azon csak a kliens fog futni szvsz, de ha van egy Windowsos/Linuxos géped azon ki tudod próbálni.
-
phenomHUN
senior tag
Üdvözlök mindenkit,
Loxone rendszerrel van valakinek tapasztalata? -
polyszi2013
csendes tag
-
drogery
tag
válasz
polyszi2013
#204
üzenetére
OpenHAB2 tud ilyet.
ha behúzod a fogyasztás mérést utána be tudod állítani, h push-oljon a telefonodra egy értesítést, ha elér egy szintet. -
polyszi2013
csendes tag
Sziasztok, tök jó végre egy ilyen topikot olvasni és látni, higy vannak olyanok, akik már kezdik bele ásni magukat IoT mélységeibe.
Jelenleg én azon dolgozom, hogy a lakásomban lévő "okos" dolgaimat, hanggal tudjam vezérelni a telefonomon keresztül. Ez már egészen jól is működik(google now-t használok), de van egy problémám már a kezdetek óta, amire most talán tudtok nekem megoldással szolgálni. 
Tehát nekem 433MHz-en működő érintős lámpakapcsolóim vannak és egy panelban van az otthonom a 9-ik emeletem. Na most olyan 2-3 hete az egyik szomszédom vásárolt valamit, ami hasonló tartományban működik, mint a lámpa kapcsolóim és időről-időre felkapcsolja a lámpát a folyosón és a nappaliban... Csak föl és le nem.. Ez baromi idegesítő, mert ha nem vagyok otthon, akkor égne folyamatosan a villany...
Ez miatt vásároltam egy sonoff pow-ot amivel folyamatosan tudom monitorozni a fogyasztást(az összes lámpám és a hálószoba van rákötve - itt most ne menjünk bele a villamos méretezésekbe, sosem terhelem túl úgy vannak felosztva az áram körök - amivel tudok áramtalanítani és akkor lekapcsolva marad a lámpa. Persze, ha megint felkapcsolja megint ég... Rettentően zavaró... Ezért a hangvezérlés is, hogy le tudjam kapcsolni, ne kelljen a telefont vagy a kapcsoló távirányítóját keresgélni...
Esetleg van arra valami ötletetek, hogy hogyan tudnék a telefonomra valami értesítést küldeni, hogyha egy bizonyos fogyasztási értéket átlépnek az eszközök jelezzen és letudjam kapcsolni a lámpát? Mert jelenleg ha eszemben van akkor csekkolom, hogy mi a helyzet otthon, de sokszor elfelejtem..Okos otthonhoz: Nekem van egy Broadlink RM Pro-m(Ez vezérel minden IR és RF/315-433MHz eszközt) egy Sonoff POW-m és 4 db érintős RF-es lámpakalcsolóm. A közös vezérlést otthon hanggal a Tasker app-al a telefonomon keresztül oldom meg.
Tervezem a további bővítést: RsPi + pár darab Esp8266-ra, mert OpenHAB2-öt szeretnék használni, mivel baromi jó a kezelő felülete és nagyon tetszenek a benne rejlő lehetőségek. Nem lesz egyszerű, de remélem megfogom tudni oldani.
Ui.: panel lévén nekem minden rádiós és az is lesz a lakásban. -
Megjött az arduino nano. Ha jól értem az RFM69-es rádió transceiver-hez a MySensorsról a GatewaySerial.ino-t kell rátöltenem?
Új hozzászólás Aktív témák
- Milyen okostelefont vegyek? OFF topik
- Autós topik látogatók beszélgetős, offolós topikja
- Rémisztő árakkal szembesülnek a notebookgyártók az új mobil platformoknál
- Linux kezdőknek
- Kínai és egyéb olcsó órák topikja
- Tudományos Pandémia Klub
- One otthoni szolgáltatások (TV, internet, telefon)
- Anglia - élmények, tapasztalatok
- Milyen monitort vegyek?
- Óra topik
- További aktív témák...
- ÁRGARANCIA!Épített KomPhone Ryzen 7 9700X 32/64GB RAM RX 9070 16GB GAMER PC termékbeszámítással
- Apple iPhone 15 / 128GB / Kártyafüggetlen / 12Hó Garancia / Akku:83%
- GYÖNYÖRŰ iPhone 13 mini 128GB Green -1 ÉV GARANCIA - Kártyafüggetlen, MS3338, 100% Akksi
- ÁRGARANCIA!Épített KomPhone Ryzen 7 7800X3D 32/64GB RAM RX 9070 16GB GAMER PC termékbeszámítással
- AM 5 procik! Kèszleten! Kamatmentes rèszletre is! Èrdeklődj!
Állásajánlatok
Cég: BroadBit Hungary Kft.
Város: Budakeszi
Cég: PCMENTOR SZERVIZ KFT.
Város: Budapest

Szerintem a kulcscsomóra szerelt rövid hatótávú / kisteljesítményű bluetooth akármi lesz a helyes út. Mert ha kimegy a házból a kulccsal a zsebében akkor tuti away mód van. Amúgy is a bejárati ajtó felett van egy kis hely felszerelni pl. egy Pi-t az meg figyelheti melyik kulcstartó jön/megy. Ezzel foglalkozott már valami esetleg?






